• Доступ к сайту с VPN ограничен. Ваш аккаунт может быть забанен. Access to the site with a VPN is limited. Your account may be banned.

VIP World Director Actor - Just optimize your world! v1.1.7

ну по карте сложно в крадце подсказать, там слишком много всего делать надо, у меня карта 16 квадратов основной ледскейп, + ещё 2
я много чего переписывал уже больше полугода делаю, но фпс на 2070 в 4к стабильный около 60 на эпиках и без ворд партишена
Можешь намекнуть куда лучше копать? На карте всего-то 6000 акторов, тысяч 16 деревьев и травы тысяч 200.Везде стоит дальность прорисовки и лоды.
 

Lucifer

Overlord
Команда форума
Administrator
Можешь намекнуть куда лучше копать? На карте всего-то 6000 акторов, тысяч 16 деревьев и травы тысяч 200.Везде стоит дальность прорисовки и лоды.
1. Ну как минимум отказаться от ворд партишена, карта у тебя для него слишком мелкая,
2. Всю трасву и другой мелкий фольяж привзять на автогенерацию к слоям лендскейпа, этим ты сократишь размер фаила билддата и ускоришь загрузку уровня.
3. Лендскейп перевести на рантайм виртуал текстуру , а потом сохранить в виде статичной.
Переводишь и сам материал и хейтмапу. Сделай им 3-4 лода. Этим сократишь жор видеопамяти.
Если у тебя эффеты погоды на лендскейпе, то ципляй их уже после виртуал текстуры в матереиале лендскейпа иначе будут задержка в отрисовки, не говоря уже о том, что ты в целом замахаешься интегрировать погодные в виртуал текстуру.
4. для лодов деревьев сделать отдельный мастер материал, отсавить там только бейз колор на остальные основные параметры повесить константу с 0 (иначе по умолчанию он считает как 0.5). это сразу даст дикий буст фпс тк львиная доля шейдеров будет светлозелёной.
5 Не юзай наниты на фольяже, слишком мелкая карта для них. но на камни и заспавнененые ина автоспавлен можешь смело подвязать.
 

Lucifer

Overlord
Команда форума
Administrator
ну а вообще надо смотреть stat gpu, чё там жрёт
 
1. В планах увеличение карты до 16км на 16км, но сначала нужно эту оптимизировать. Из обычной карты сделали ворлд партишен путём создания пустой ворлд партишен карты и переносом карты при помощи level instance. После переноса сделал break level instanc'у.
2. Используется ассет Brushify для ландскейпа, но трава там заменена на траву, которая ещё проще (ассет Meadow - Environment Set). Но местами всё же рисуем и другую траву. У всех травы минимальная дальность стоит 3000, максимум 5000. У деревьев минимум 20000, максимум 40000.
3. Про перевод в виде статичной модели не совсем понятно. Brushify поддерживает RVT. В качестве погоды используется Untra Dynamic Sly, но его Material Function ещё не добавлен в другие материалы.
4. Всем деревьям по умолчанию включил минимальный LOD 1 и вообще у них по 4 лода + задал 1 лод для текстурок. Но это всё не увеличило FPS. Попробую с материалами.
5. Сам пробовал использовать наниты на деревьях и результат не обрадовал.
6. Stat gpu. Иногда появляется ошибка о том, что мало видеопамяти (12 гБ движку мало) 2023 06 14 08 37 15

UPD: у всех деревьев есть билбоард лоды с соответствующими материалами и собственно мастер материалом. На Metalic, Specular, Roughness, Normal поставил 0, FPS в собранной версии билда немного поднялся, но хочется ещё его поднять..
Но у всех есть ещё Opacity Mask и без неё никак.
Включение Nanite у травы, которая наносится автоматически, ещё больше просаживает FPS.
 
Последнее редактирование:

Lucifer

Overlord
Команда форума
Administrator
Наниты на фольяже актуальны только овер больших картах и на овер густых зарослях, всё остальное будет просадка, ворд партишен также, он по факту является переключалкой лодов и его не рекомендуется эпиками юзать с нанитами, тк тогда буфер нанитов улетает в космос
Дай ещё скрины цены шейдеров и цену теней.
На остальное позже отвечу, я с мобилы.
 
Наниты на фольяже актуальны только овер больших картах и на овер густых зарослях, всё остальное будет просадка, ворд партишен также, он по факту является переключалкой лодов и его не рекомендуется эпиками юзать с нанитами, тк тогда буфер нанитов улетает в космос
Дай ещё скрины цены шейдеров и цену теней.
На остальное позже отвечу, я с мобилы.
Ворлд партишен довольно странная штука. Лично с ним у меня пока что одна проблема: мне нужно как-то сделать так, чтобы он игнорировал некоторые мои акторы, т.е. чтобы они всегда были загружены. И вот хз как сделать.

Тени хз где посмотреть(

2023 06 14 13 14 25
 
Последнее редактирование модератором:

Lucifer

Overlord
Команда форума
Administrator
Ну не похоже что у тебя лендскейп на RTV, дюже дорогой по шейдерам
 

Lucifer

Overlord
Команда форума
Administrator
Ворлд партишен довольно странная штука. Лично с ним у меня пока что одна проблема: мне нужно как-то сделать так, чтобы он игнорировал некоторые мои акторы, т.е. чтобы они всегда были загружены. И вот хз как сделать.

Тени хз где посмотреть(

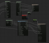
Посмотреть вложение 1820
у тебя должно получиться вот так
2 рантайма (текстура+хетмапа) и 2 с лодами
1686725825378
 

Lucifer

Overlord
Команда форума
Administrator
но готовся когда привяжешь UDS эффекты лендскейп опять подорожает, но не так сильно как у тебя сейчас.
Вот у меня полный фарш по эфектам:
1686726073630
и вот скрин как дешевле всего подвязать UDS с опасити маской, для VT надо выбрать соответствующий тип, чтоб он в опасити умел
1686726183386
 
но готовся когда привяжешь UDS эффекты лендскейп опять подорожает, но не так сильно как у тебя сейчас.
Вот у меня полный фарш по эфектам:
Посмотреть вложение 1822
и вот скрин как дешевле всего подвязать UDS с опасити маской, для VT надо выбрать соответствующий тип, чтоб он в опасити умел
Посмотреть вложение 1823
Спасибо за подсказки.
 

Lucifer

Overlord
Команда форума
Administrator
также сразу в папке конфигов создай фаил DefaultDeviceProfiles.ini
это для использования с новым сглаживанием темпорал супер резолюшен
содержимое:
[Windows DeviceProfile]
DeviceType=Windows
BaseProfileName=

;These options should be enabled to increase overall performance
+CVars=r.VolumetricFog.GridPixelSize=16
+CVars=r.VolumetricFog.GridSizeZ=64
+CVars=r.Shadow.MaxCSMResolution=1024
+CVars=r.Streaming.PoolSize=4000
+CVars=r.screenpercentage=65

тени (Shadow.MaxCSMResolutio) по твоему усмотрению, можно и 2048
ну и правка сетки для волументик фога чтоб он не жрал
 

Lucifer

Overlord
Команда форума
Administrator
ещё процедурной траве можно указать чтоб затенение она брала с лешскейпа, тоже будет дешевле
ну и на 5.2 лучше переехать особенно если хочешь юзать VSM его в 5.2 поправили добавили проверку и он теперь не сжирает видеопамять как проклятый
 
ещё процедурной траве можно указать чтоб затенение она брала с лешскейпа, тоже будет дешевле
ну и на 5.2 лучше переехать особенно если хочешь юзать VSM его в 5.2 поправили добавили проверку и он теперь не сжирает видеопамять как проклятый
А как это сделать?
Виртуальные тени и люмен не использую кстати. С ними FPS вообще на дне Марианской впадины.
 

Lucifer

Overlord
Команда форума
Administrator
А как это сделать?
Виртуальные тени и люмен не использую кстати. С ними FPS вообще на дне Марианской впадины.
зайди в настройки процедурки там где денсити выставляется, там есть галочка юз ледскейп шадоув мап, ну и каст теней им тоже можно офнуть если прям надо выиграть 5-10 кадров.
фпс от VSM в 5.1 да, просаживается, в 5.2 разницы с обычными тенями почти нет, теряешь буквалоьно 3-5 фпс и то не всегда, но картинка сильно лучше
люмен в 5.2 тоже обзавёлся контактными тенями, но всё также жрёт)
 
зайди в настройки процедурки там где денсити выставляется, там есть галочка юз ледскейп шадоув мап, ну и каст теней им тоже можно офнуть если прям надо выиграть 5-10 кадров.
фпс от VSM в 5.1 да, просаживается, в 5.2 разницы с обычными тенями почти нет, теряешь буквалоьно 3-5 фпс и то не всегда, но картинка сильно лучше
люмен в 5.2 тоже обзавёлся контактными тенями, но всё также жрёт)
Есть Use Landscape Lightmap, а каст выключен.

Что ещё можно подкрутить?
 

Lucifer

Overlord
Команда форума
Administrator
Есть Use Landscape Lightmap, а каст выключен.

Что ещё можно подкрутить?
да сложно в целом ответить, ибо много чего индивидуально для каждого проекта.
Я вот дал тебе общие настройки которые помогают в 90% случаев на пустом месте заиметь 10-20% фпс
а так там можно много и долго капаться, даже просто в материалах сокращать количество функций, отрубать на лодах ненужные слои и тп
 
да сложно в целом ответить, ибо много чего индивидуально для каждого проекта.
Я вот дал тебе общие настройки которые помогают в 90% случаев на пустом месте заиметь 10-20% фпс
а так там можно много и долго капаться, даже просто в материалах сокращать количество функций, отрубать на лодах ненужные слои и тп
Спасибо за помощь.
А как сделать так, чтобы ворлд партишен не выгружал нужные мне акторы?
 

Lucifer

Overlord
Команда форума
Administrator
Спасибо за помощь.
А как сделать так, чтобы ворлд партишен не выгружал нужные мне акторы?
я ещё с ворд партишеном не работал, он по факту на твоей карте в том размере что есть сейчас не нужен вообще.
Я у себя его попробовал, с ним фпс меньше чем я добился сам и забил на него. + у него проблема с нанитами.
может в какомнить 5.4-5.5 оно и станет лучше, пока это зачаток хорошей системы, и тут скорее не он сам виноват, а то что в движке эпики ещё не подружили все новые системы друг с другом.
 
я ещё с ворд партишеном не работал, он по факту на твоей карте в том размере что есть сейчас не нужен вообще.
Я у себя его попробовал, с ним фпс меньше чем я добился сам и забил на него. + у него проблема с нанитами.
может в какомнить 5.4-5.5 оно и станет лучше, пока это зачаток хорошей системы, и тут скорее не он сам виноват, а то что в движке эпики ещё не подружили все новые системы друг с другом.
Снова переносить всё на обычную карту прям хз.
Но карта будет скорей всего 4 на 4км (но в идеале хотели 16 на 16км). И без него хз даже лучше будет на таком размере карты или нет.
 
Сверху